$0+

Procedural Textures (Fully Customisable)

I want this!

Procedural Textures (Fully Customisable)

$0+

3 Procedural Textures
= = = = = = = = = = = = =
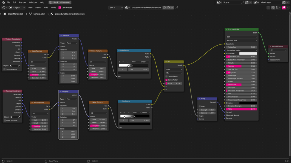
- Black Marble
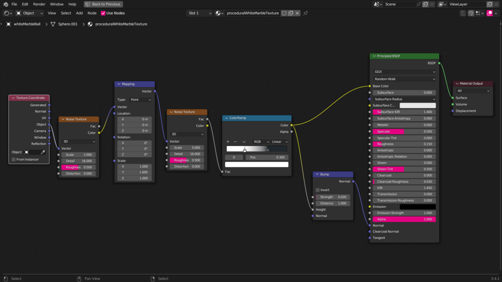
- White Marble
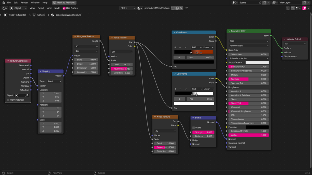
- Fancy Wood
{ I came up with the name myself, please don't judge me lol}

-> This Blender file contains 3 UV-Spheres each with a Procedural Texture. I'm providing you the Blender File itself so that you can customize and use the textures on your own Models.
- - - - - - - - - - - - - - - - - -
# What is a Procedural Texture?
-> A Procedural Texture, in terms of Blender an algorithmically generated texture, rather than being based on an image file. Texture Nodes like, Musgrave, Noise, Voronoi, etc. are a few simple examples.

# How do I use these Textures on my Model?
-> Once you have the file downloaded on your system, open your Blender File, the one which contains the Model you want to add textures to. Click on File in the top right corner, & then hit 📎append, locate the file you just downloaded (proceduralTextures.blend) and hit append.
-> After you do, you'll see a bunch of folders...

Click on the folder named Materials and hit append again.
-> After hitting append, you'll see all the materials that were created in the Blender File. Simply select the below selected Materials and hit append one last time I promise.

And that's how you apply these textures to your Model.
- - - - - - - - - - - - - - - - - -

I'd Love to Hear Your Thoughts
Thank You <3

$
I want this!

You'll Get a Blender File with 3 Procedural Textures

Size
1.26 MB
Powered by